Arduino Nicla Sense ME

Arduino Nicla Sense ME is a tiny, low-power tool for intelligent sensing solutions. The device has simple integration and scalability with the Arduino ecosystem. The board combines four state-of-the-art BHI260AP, BMM150, BMP390, and BME688 sensors from Bosch Sensortec.

Features

  • Tiny size, packed with features
  • Low power consumption
  • Add sensing capabilities to existing projects
  • When battery-powered, becomes a complete standalone board
  • Powerful processor, capable of hosting intelligence on the Edge
  • Measures motion and environmental parameters
  • Robust hardware, including industrial-grade sensors with embedded AI
  • BLE connectivity maximizes compatibility with professional and consumer equipment
  • 24/7 always-on sensor data processing at ultra-low power consumption

Edge Impulse Resources

Infographic - Arduino Nicla Sense ME

Videos

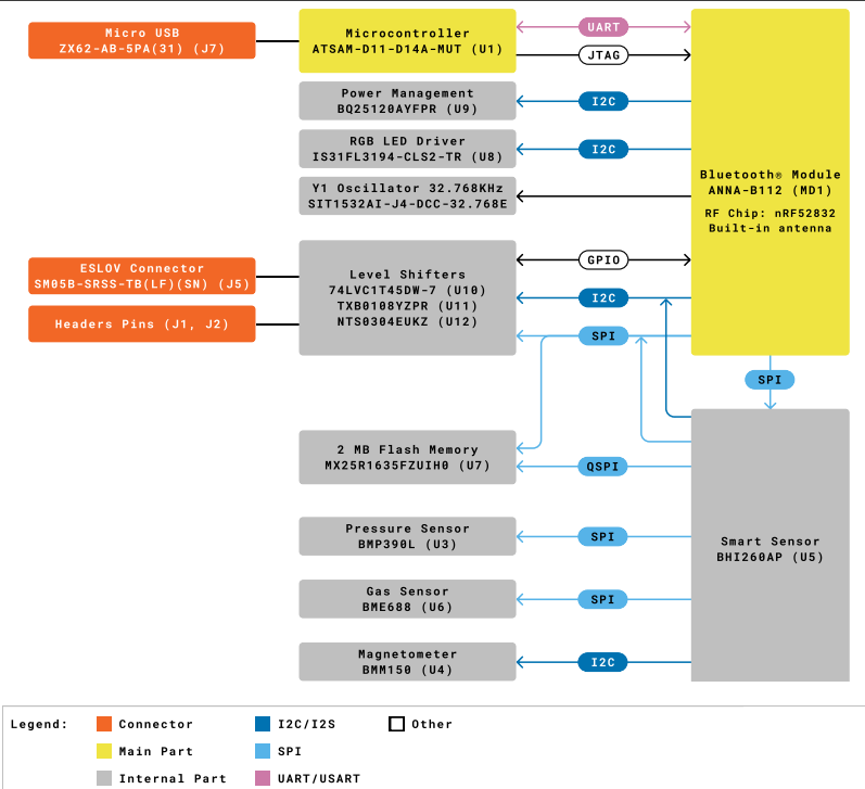
Block Diagram

Block Diagram - Arduino Nicla Sense ME

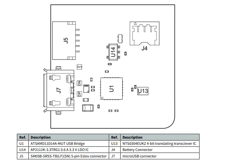
Front View

Mechanical Drawing - Arduino Nicla Sense ME

Back View

Mechanical Drawing - Arduino Nicla Sense ME
Đã phát hành: 2022-05-04 | Đã cập nhật: 2025-08-04