NXP Semiconductors LPC11Uxx 32-bit Arm Cortex-M0 Microcontrollers
NXP Semiconductors LPC11Uxx 32-bit Arm Cortex-M0 Microcontrollers (MCUs) are low-cost 32-bit MCUs operating at CPU frequencies of up to 50MHz. The LPC11Uxx MCUs are designed for 8/16-bit microcontroller operations, offering performance, low power, and a simple instruction set to reduce code size compared to existing 8/16-bit architectures. Equipped with a highly flexible and configurable full-speed USB 2.0 device controller, the LPC11Uxx MCUs bring design flexibility and seamless integration to today's demanding connectivity solutions. The peripheral complement of the LPC11Uxx devices include up to 256KB of flash memory, up to 32KB of SRAM, up to two I2C-bus interfaces, up to five USARTs, up to two SSP, PWM/timer subsystem with up to six configurable multi-purpose timers, an Analog to Digital Converter, and up to 80 general purpose I/O pins.Features
- System
- Cortex-M0 processor, running at frequencies of up to 50MHz
- Cortex-M0 built-in nested vectored interrupt controller (NVIC)
- Serial wire debug (SWD) and JTAG boundary scan modes supported
- System tick timer
- Memory
- Up to 256KB on-chip flash programming memory with page erase
- Up to 32KB main SRAM
- Up to two additional SRAM blocks of 2KB each (LPC11U6x parts)
- Up to 4KB EEPROM
- In-System programming (ISP) and In-Application programming (IAP)
- Digital peripherals
- Simple DMA engine with 16 channels and programmable input triggers (LPC11U6x)
- Up to 80 General purpose I/O (GPIO) pins with configurable pull-up/pull-down resistors
- Pin interrupt and pattern match engine using eight selectable GPIO pins (LPC11U6x)
- Two GPIO interrupt generators (LPC11U6x)
- CRC engine (LPC11U6x)
- Programmable windowed watchdog timer (WDT)
- Up to four 32-bit and two 16-bit counter/timers or two 32-bit and six 16-bit counter/timers
- Up to 21 match outputs and 16 capture inputs
- Up to 19 PWM outputs with 6 independent time bases
- Analog peripherals
- One 10/12-bit ADC with up to 12 input channels and sample rates of up to 2 Msample/s
- Temperature sensor (LPC11U6x)
- Serial interfaces
- USB 2.0 full-speed device controller. XTAL-less low-speed mode supported
- Up to five USART interfaces with RS-485 mode support
- Up to two SSP controllers
- Up to two I2C-bus interfaces
- Clock generation
- 12MHz internal RC oscillator trimmed to 1% accuracy that can optionally be used as a system clock
- Crystal oscillator with an operating range of 1MHz to 25MHz
- Programmable watchdog oscillator
- PLL allows CPU operation up to the maximum CPU rate without the need for a high-frequency crystal
- A second, dedicated PLL is provided for USB
- Clock output function with divider that can reflect the crystal oscillator clock, the main clock, the IRC, or the Watchdog oscillator
- Power control
- Integrated PMU (Power Management Unit) to minimize power consumption
- Power profiles residing in boot ROM provide optimized performance and minimized power consumption for any given application through one simple function call
- Four reduced power modes: Sleep, Deep-sleep, Power-down and Deep power-down modes
- Processor wake-up from Deep-sleep and Power-down modes on external pin inputs
- Power-On Reset (POR)
- Brownout detect
- Additional features
- Unique device serial number for identification
- Single power supply (1.8V to 3.6V - LPC11U1x, LPC11U2x and LPC11U3x) (2.4V to 3.6V - LPC11U6x)
- Available as LQFP48, LQFP64, LQFP100, TFBGA48 and HVQFN33 packages
- Real-time clock (RTC) in the always-on power domain with separate battery supply pin and 32kHz oscillator (LPC11U6x)
Applications
- Consumer Electronics
- Consumer peripherals
- eMetering
- Gaming accessories
- Handheld scanners
- PC peripherals
- USB audio devices
- Industrial
- Industrial control
- Medical
LPC11U1x Block Diagram
LPC11U2x Block Diagram
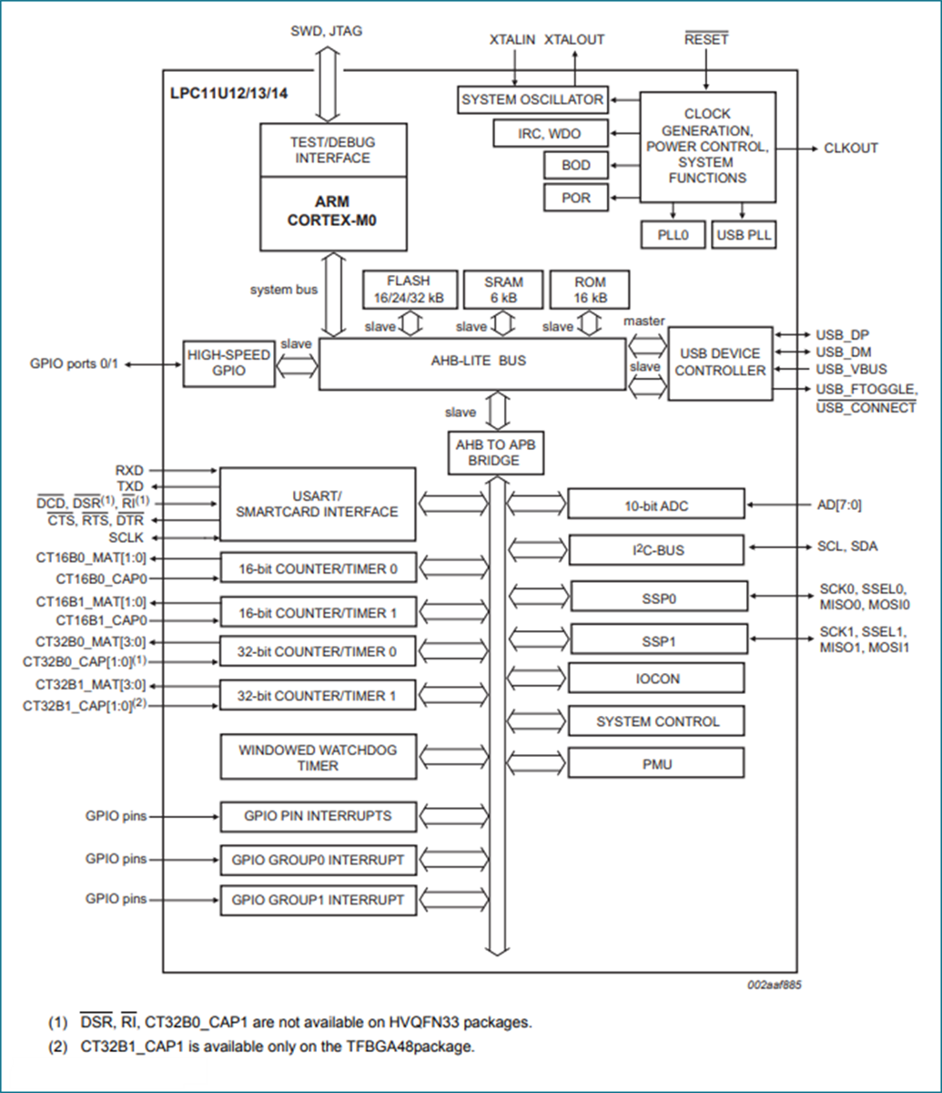
LPC11U3x Block Diagram
Đã phát hành: 2012-07-13
| Đã cập nhật: 2022-03-11
